Новый roadmap от Бутерина: разбираемся с изменениями

Виталий Бутерин поделился с подписчиками Twitter обновленной дорожной картой развития Ethereum. Члены комьюнити получили возможность первыми узнать о грядущих изменениях в архитектуре блокчейна ETH
Зачем понадобились изменения? Что принципиально изменится для пользователей и валидаторов? Когда ждать обновлений и к чему они приведут?
Серия коротких твитов Бутерина не дает исчерпывающие ответы на эти вопросы. Во всяком случае, тому, кто не следит ежедневно за всеми перипетиями развития самого сложного блокчейна из всех ранее созданных. Поэтому давайте попробуем разобраться самостоятельно, глядя на roadmap проекта и опираясь на здравый смысл.

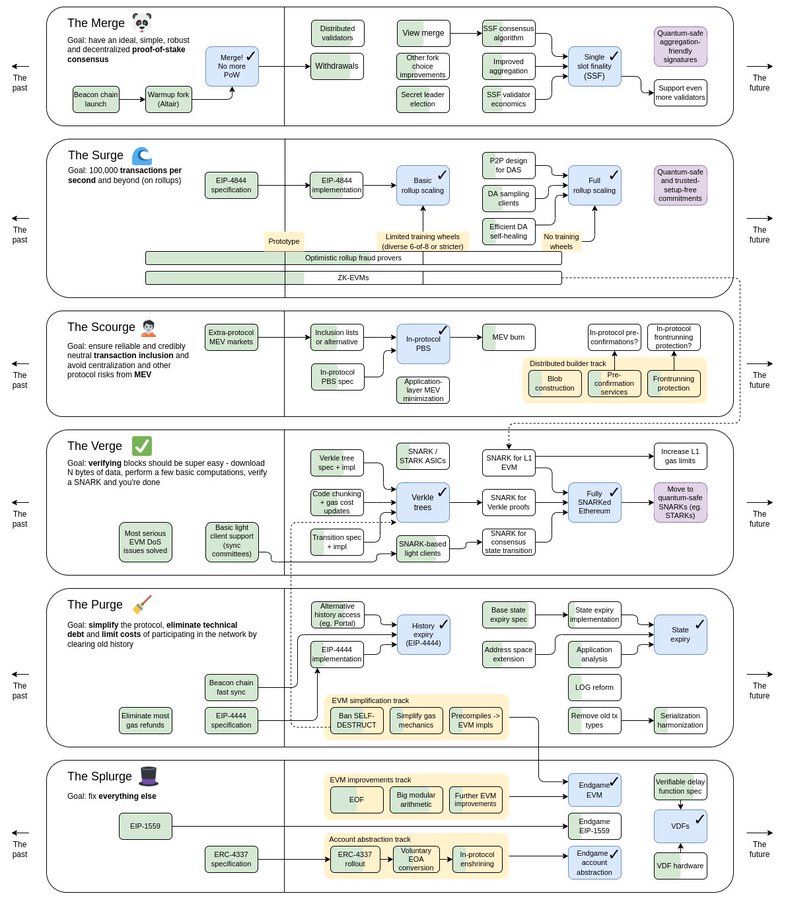
Новая дорожная карта Ethereum
Мerge
Цель этапа - добиться, насколько это возможно, надежного децентрализованного консенсуса PoS. Это планируется достичь не через “Дерево Меркла” (алгоритм с единым корневым хешем, позволяющий верифицировать каждую транзакцию и присваивающий общий хеш мелким фрагментам данных), а через децентрализованный SNARK. Это доказательство с нулевым соглашением, которое используется в некоторых анонимных криптовалютах.
Следовательно, Бутерин хочет усилить приватность транзакций без потери права пользователей их отслеживать и проверять.
Отметим отдельно, что попытки интегрировать SNARK в Ethereum предпринимались еще в 2016 году. Но только теперь эта задача зафиксирована как приоритетная для архитектуры блокчейна.
Surge
Следующей задачей для Ethereum после перехода на PoS является Surge, который позиционируется как сегментирование для увеличения масштабируемости. Это один из вариантов шардинга который, по мнению разработчиков, позволит дополнительно использовать дешевые блокчейны второго уровня, снизит стоимость объединенных транзакций и упростит пользователям управление узлами.
По словам Бутерина, в июле 2023 года, после завершения этапа Surge, Ethereum будет обрабатывать до 100 000 транзакций в секунду. По данным ETHTPS.info, сейчас сеть обрабатывает около 20 TPS.
Scourge
Разработчики добавили в дорожную карту новую задачу под названием The Scourge. Они считают, что этот этап позволит добиться непредвзятости при формировании блоков транзакций.
Этот шаг вызван шквалом критики по поводу централизации эфира после его перехода на PoS. Пользователи отмечали, что ретрансляторы MEV, соответствующие требованиям Управления по контролю за иностранными активами (OFAC), производят больше 50% блоков Ethereum. MEV (принцип максимально извлекаемого вознаграждения) дает возможность менять порядок транзакций в блоке или даже исключать их путем манипуляций с ценой за gas.
Это – прямая цензура со стороны валидаторов. И пользователи справедливо возмущены тем, что MEV автоматически отбирает для блока самые выгодные транзакции, игнорируя прочие.
На этапе Scourge планируется ввести “аукцион блоков” и подключить возможности ретрансляторов MEV-Boost без цензуры. По мнению Бутерина, это решит вопрос с нейтральной позицией валидаторов. Но пока не ясно, как будет реализован этот аукцион и как будет происходить замена MEV на MEV-Boost.
У Бутерина ушло больше 6 лет на то, чтобы сделать выбор между децентрализацией и безопасностью в пользу первой. И, хотя предстоящие нововведения усложняют систему блокчейна Ethereum, они дают надежду, что проблема с непредвзятостью валидаторов, децентрализацией и масштабируемостью будет решена.
Подробнее о масштабировании блокчейнов можно почитать здесь.
Рекомендуем